logo
  • Demos
  • Awesome Templates
  • Submit a Ticket

Doc NAVIGATION

  • Getting Started
    • Requirements
    • What's Included
  • furnisyNext Installation
  • furnisyBasic Site Setting
    • Change Site Title and Favicon
    • Change Logo
    • Customize Menu
  • furnisyPage
    • Customize Components
    • Create a new section
    • Create a new page
  • furnisyStyles
  • furnisyNext Config
  • furnisyChange Log

Getting Started

Welcome to Furnisy Next.js template! We would like to thank you for choosing our template - Furnisy.

Furnisy is a clean professional Financial Business Next JS Template which fits for all kind of Financial, Business, consulting etc website. It has built with almost all the Financial, business, corporate, consulting features that need a company. My package includes 8 well-organized xd page. Files are well organized and you can customize very easily. It is a clean, creative and professional business, finance, corporate design. It is based Bootstrap 5 grid. The width is 1920px. we have a strong support team which 24/7 days available to support you.

Requirements

There are system requirements in order to install and setup furnisy template and its components properly. Make sure that you are installed Node.js version~22.17.0 or newer.

Recommended node

installation

If you are familiar to NPM !

  1. First , install NPM globally -
    1. Open you command prompt
    2. npm install --save npm-install-global
    3. Check installation :
    4. npm --version

What's Included

After purchasing Furnisy template on themeforest.net with your themeforest account, go to your Download page. You can download Furnisy template. Furnisy template package which contains the following files:

whats-included

The contents of the template package downloaded from themeforest:

  • Furnisy.zip - An Installable Next.js template zip file. this file you need to upload to Next.js.
  • Documentation - This folder contains what you are reading now :)

Run Next.js Template

Please follow the instructions how you can run next.js template on your hosting:

  1. For local host -
    1. Open you command prompt
    2. npm install
    3. npm run dev (will start the dev server)


  1. For locally build -
    1. Open you command prompt
    2. npm run build (will build locally and generate public directory)
    3. Just upload build folder on your server


Change Site Title, Favicon and

To change your Site title and Favicon open Furnisy folder in your editor and go to the location by following screenshot which are given bellow.


layout.tsx is root file & every components/page will render in this file . And we can use meta , link , title etc. in head tag for every pages .

go to Appearance -> Import Demo
                                        Data

Change Logo

To change logo and customize other header data do the following:

  1. From the project folder go to public images there we have all the images to use
  2. From the project folder go to src Components Sections Header Open the header where you want to use
  3. Then change the logo as well as you can also change other data
  4. In Footer we can change logo by the same way.

To change your logo following screenshot which are given bellow.

Go to Dashboard> furnisy template
                                        Options > General > upload your logo
                                        from here.
By folllowing this screenshot you can change your Logo

Customize Menu

To customize menu do the following:

  1. From the project folder go to src Components Sections navbar.tsx
  2. Create new menu option in a li tag and always use li before end ul tag .
  3. And for routing React.js provide us Link tag, import it from react-router-dom
  4. Then in Link > href ="" use page's folder name
  5. Then customize the menu data following the screenshot
  6. Use same way to change menu data for mobile devices
Customize the menu.
Customize the menu

Create a new component

To create a new component do the following:

  1. From the project folder go to src Components Sections/UI Then create [your-component-name].tsx file
  2. Inner the file create a function and write your code
  3. Then return your all data as a jsx code
  4. At last you have to export this function where you put your data
  5. then import that file to select folder/file where you want to put
Create a new page
Create a new section

Create a new page

To create a new page do the following:

  1. From the project folder go to src app page-name as a folder page.tsx
  2. Inner the file create a function and write your code
  3. Then return your all data as a tsx code
  4. At last you have to export this function where you put your data
  5. Now you have to link in the menu or where you want to go to this page by clicking

To done this process follow the screenshots which are given bellow.

Create a new page
Create a new page

Change Styles

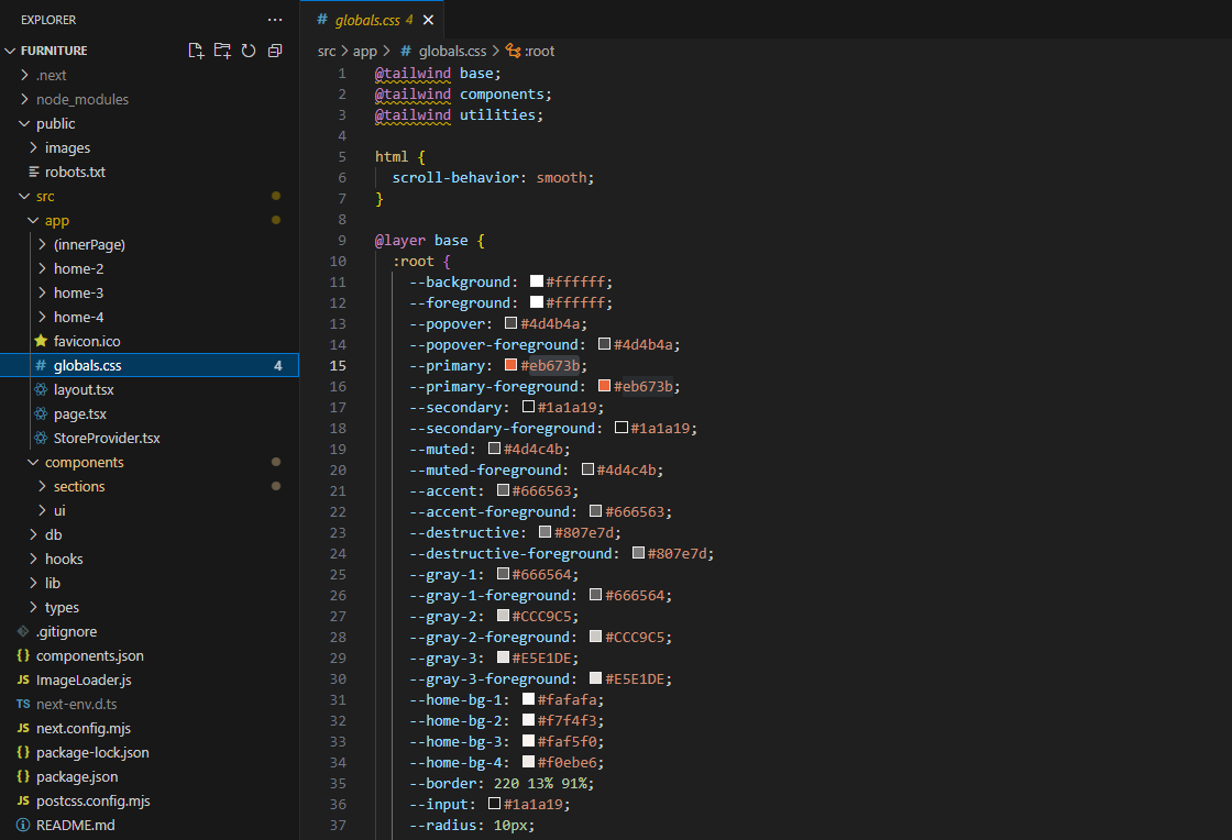
To change Global style src app global.css

Change Global Color Options
                                                Setting
Change Global Color Options Setting

Customize Next Config

If you don't need the custom image loader and other configurations, then remove the configuration.

Next config
Change Global Color Options Setting

Change Log

Our team never stops Improving, bug fixes, and improvements. See What's New. We recommend you to read the changelog for every update.

29th June 2025

Init release

1.0.1

Newtemplate release

Still stuck? How can we help?

If you like our product. Please Rate Us

If you need the template customization or custom development services please contact us.

Click Here

furnisy

© 2025 All Rights Reserved by themeperch